Skip to main content
Skip table of contents

TSHD Generic - Overview

Display Button

When creating a new Generic Display the Layout Editor defaults to Overview - Display.

Options under Overview are used primarily to modify the layout and properties of selected items. When creating a new display it is recommended you make item selections first and then return to Overview at the end.

Make selections and enter parameter values.

Layout Purpose cannot be changed when the Layout Editor is activated by creating a Generic Display from the Online Display Manager, i.e. Controller-Options-Displays.
Locking options are: Not Locked, All Settings Locked (no settings can be adjusted in the lower pane), Only Layout Settings, Only Data Settings.
When the editor is invoked online by the Generic Display, the loaded database is always the current template database.

Click here for a description of all items...

Layout Purpose:

The purpose of the layout can only be changed when the Generic Layout Editor has been started from the QINSy Console

  1. Driver
    The Driver Layout XML file must be saved in subfolder \Drivers\Definitions\Output of the QINSy Public Files folder: C:\Users\Public\Documents\QPS\QINSy\Drivers\Definitions\Output

  2. Display
    The Display Layout XML file will be saved in subfolder \XML\Display of the current Project's Settings folder, or in the current Support Settings folder
  3. Log File
    The Log File Layout XML file will be saved in subfolder \XML\LogFile of the current Project's Settings folder, or in the current Support Settings folder
  4. Export
    The Export Layout XML file will be saved in subfolder \XML\Export of the current Project's Settings folder, or in the current Support Settings folder.

    Notice that the subfolders are automatically created when installing QINSy, or when adding a new project in the Console.

    The QINSy Public Files folders are easily accessible via the Tools pull-down menu in the Console, or using shortcut key Ctrl+Alt+Q.
    The Project's Settings folders are also easily accessible via the Tools pull-down menu in the Console, menu item Explore Project Folder....

Layout Locking:

  1. Not Locked
  2. All Settings Locked - When locked, no settings can be adjusted in the lower pane.
  3. Only Layout Settings
  4. Only Data Settings

Layout Version:

Free text. Not mandatory
You may enter "now" to get the today's version number, using QPS's version number notation.
The layout version will be visible to the user when selecting a layout in the Generic Output Driver.

Layout Name:

Free text. Not mandatory, but recommended.
The layout name will be visible to the user when selecting a layout in the Generic Output Driver, in the Controller's Session Setup, Storage, Log File, or when selecting  a layout in the Export Generic Wizard.
When you created a new layout and save the layout xml the first time, by default this layout name will be used for the xml filename.

Additional Information:

Free text. Not mandatory
Additional information about the layout will be visible to the user when selecting a layout in the Generic Output Driver, or when selecting a layout in the Export Generic Wizard.

Database:

The QINSy database that is used to extract the data settings (e.g. which Node Id, System Id, etc.) from.

  • When the editor is started from the Console, the loaded database is either the active template database, ór the last one loaded.
    This depends on the 'Always load active template at startup'-setting, which can be find under View Properties, General.
  • When the editor is invoked (always online) by the Generic Output Driver, the loaded database is always the current template database.
  • When the editor is invoked online by the Generic Display, the loaded database is always the current template database.
  • When the editor is invoked during replay by the Generic Display, the loaded database is always the active replayed database.
  • When the editor is invoked by the Export Generic module, the loaded database is always the first one visible on the first Export Wizard page.

Make selections and enter parameter values to control the general appearance of the display.

In choosing Color Source be aware:

    • Use S52 colors (Palette support). Only 16 different colors are available. These colors are influenced by the day/night palette of the Global Settings.
    • Use RGB colors. 140 colors are available (from file RGB.txt), but the colors will not be dimmed when the night palette is activated.

Update Mode options are:

    • Time Based - use the Refresh rate option in the display itself. Requires a valid Steered Node in the Controller.
    • Fix Based - updates the display at one of several fix intervals, i.e. every fix, every second fix, every fifth fix, etc. (see drop down list).  Fix mode is set in the Controller - Settings - Session Setup - Fixing.
    • System Based - Select the system used to trigger the display, i.e. whenever new data is detected from that system, the display is updated.
Click here for a description of all parameters...

Color Source:

  • Use S52 colors (Palette support)
    Only 16 different colors are available. These colors are influenced by the day/night palette of the Global Settings.
  • Use RGB colors
    140 colors are available (from file RGB.txt), but the colors will not be dimmed when the night palette is activated.

Background Color:

The background color of the display. Whether this color is influenced by the day/night palette of the Global Settings depends on the selected color source.
This setting can also be changed in the display itself, under Edit, Display Properties.

Font Name:

The default display font. The list depends on the available/installed fonts on the computer
This setting can also be changed in the display itself, under Edit, Display Defaults...
It is this font that will be used for a layout item when that item has font property [From Display]

Font Size:

The default font size.
This setting can also be changed in the display itself, under Edit, Display Defaults...
It is this size that will be used for a layout item when that item has font size property [From Display]

Font Color:

The default font color. This color is influenced by the day/night palette of the Global Settings.
This setting can also be changed in the display itself, under Edit, Display Defaults...
It is this color that will be used for a layout item when that item has font color property [From Display]

Update Mode:

  1. Time based
  2. Fix based
  3. System based
  4. Event based

System:

Only available when Update Mode is System based
Select the system that triggers the display. I.e. whenever new data is detected for that system, the display will be updated.
Only one system can be selected, and that system must be part of one of the selected items in your layout.

Update Rate:

Only available when Update Mode is Fix or System based.
When Update Mode is set to Time based, you can use the Refresh rate option of the display itself.
Notice that a valid Steered Node in the Controller is required in order to update the display when Update Mode is set to Time.

Events:

Only available when Update Mode is Event based
The following events that may occur during an on-line session are currently supported:

  • when a fix is generated
  • when start recording
  • when paused recording
  • when the database is splitted during recording
  • when stop recording
  • when touchdown event fires

The display will only be triggered (updated) once, whenever one of the enabled events do occur.



Return to top of page.

Layout Button

Changing the Layout via the Layout Editor

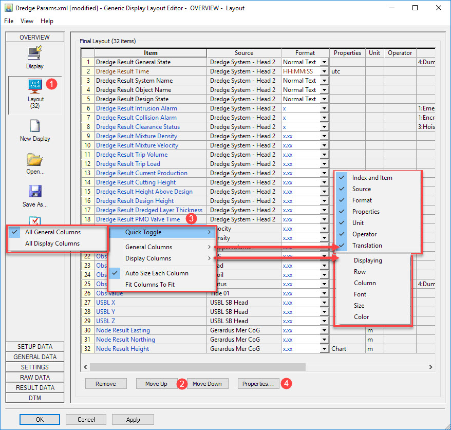
Click on Overview and then Layout. This page shows the layout of all items selected so far which in our example is 44.

Saving the layout writes an XML file to the \CurrentProject\Settings\Display folder.

One of the ways to reconfigure the layout is to highlight an item and use the
and
buttons to rearrange the layout order.

Another option is to use the mouse in the actual display to drag and drop individual or blocks of items.

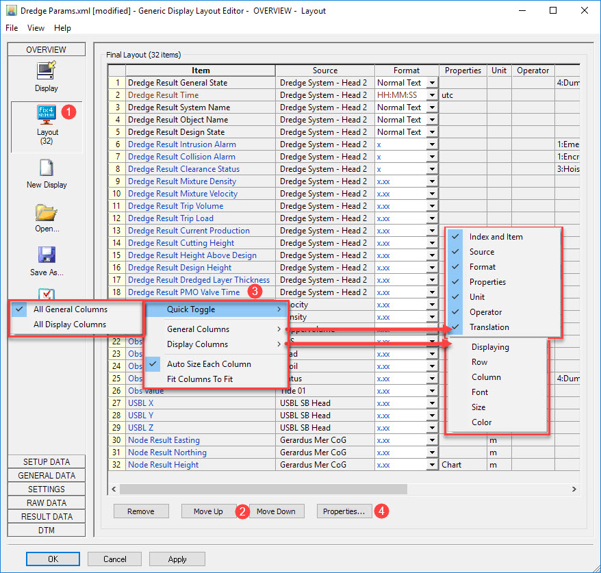
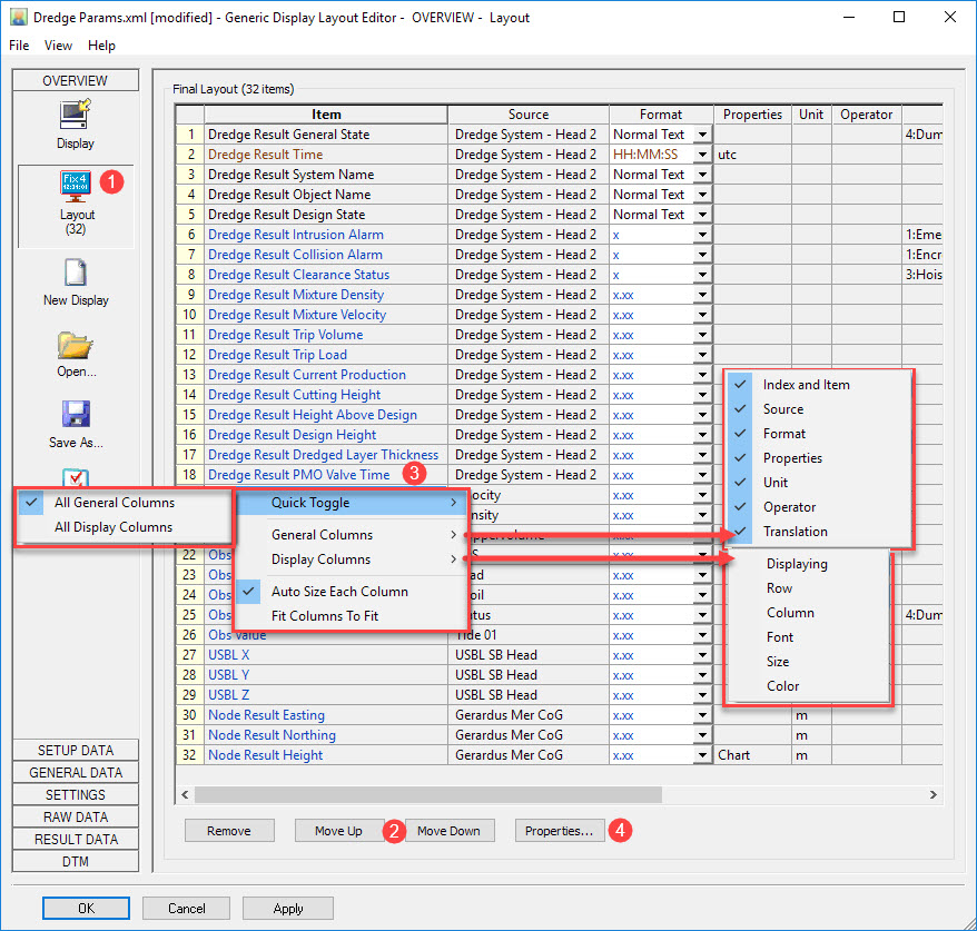
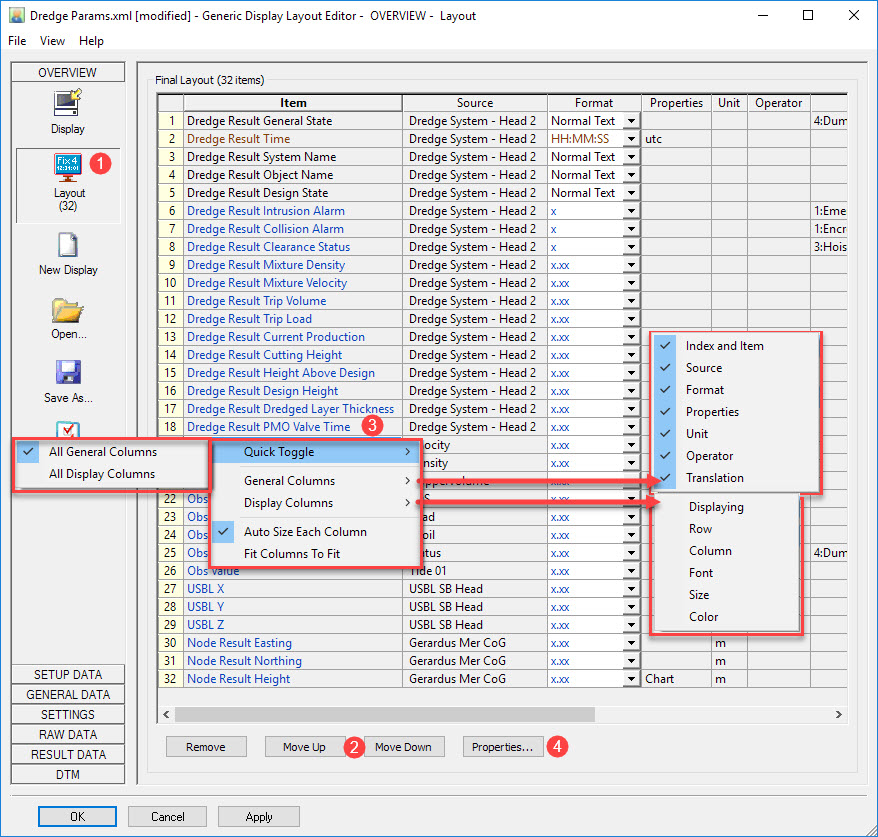
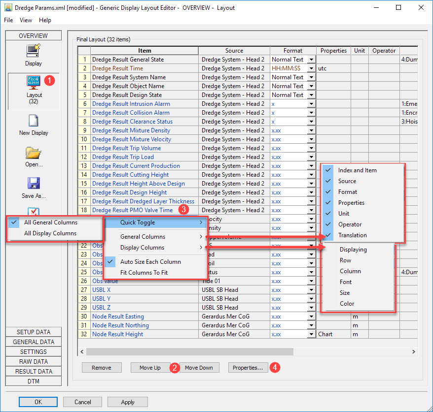
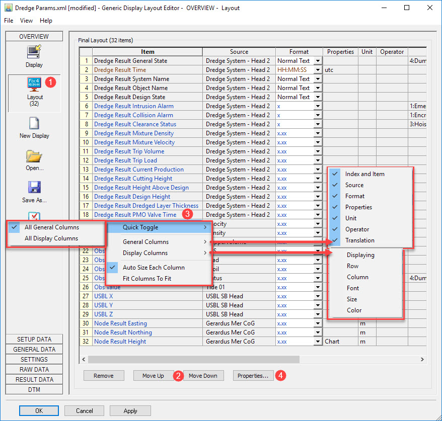
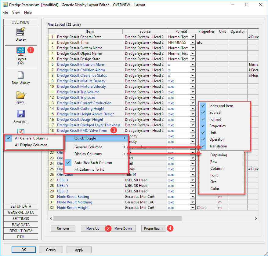
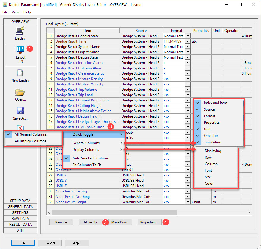
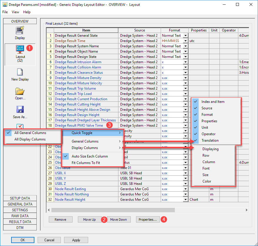
By default only a limited number of columns (General columns) are shown in the layout overview.

Right clicking anywhere in the table pops up a menu with options, one of which is to add mode columns (Display columns). 
The following Display Columns are added:

The properties for any individual item are accessed by:

    • either double clicking on an item.
    • or Highlighting an item and pressing
      .

In each case the definition page for that item is opened.
Some properties are directly editable in the layout table.

Save the layout. It looks like this:

Properties Button

Click on the Properties

 button. All parameters are fairly self explanatory. See notes in the image below.

Return to top of page.

Changing the Layout Changes in the Generic Display Dialog

Items can also be moved around within the main Generic Display dialog.

Items shown in the examples below differ from previous examples. They are used to illustrate principles.

The next image illustrates what happens when you click on an item, in this case Mainline Name, and drag to another location; the whole block of text below this item is also picked up and moved.

This means you have to separate blocks of text as illustrated in the next image where Design File was clicked and the block of text below was moved with it as the mouse was dragged to the left.

In this next image you see that there is a block under Mainline Name, another under Design File and another under Spud CoG Easting.
Of course the idea is to move items around so related data are clustered. For example Line data (name and coordinates) with Spud CoG coordinates, distance across, distance along SOG, COG etc.
In order to accomplish this you may have to separate individual items so each can be moved independently.
Once an item is isolated from other items it can be moved individually from then on, even when positioned right under another item.

As an example the display could end up with the layout shown in the next image.

Next it might be useful to highlight certain items with larger text and/or different colors.
Using the right click menu select Display Properties.Modify one or more of the parameter values and notice that the changes apply to all items in the dialog.

In order to change individual items, either double-click on the item, or right click on the item and select Layout from the menu. Each method takes you to the appropriate page of the Layout Editor.
In the item Properties pane, modify any one or more properties.

The Display  and More Properties parameters offer the following options:

If User Defined is selected under More Properties, you can click on the button

which opens the User Defined Format Specifiers dialog where all font related items can be changed for the individual item.

Selecting User Defined under Display opens the User Defined Format Specifiers dialog for labeling:

Here you can use predefined specifiers, your own text, spaces and tabs to define the label and position of the item value.

Return to: top of page

Return to: TSHD - Generic Display

JavaScript errors detected

Please note, these errors can depend on your browser setup.

If this problem persists, please contact our support.