BHD - Computation Setup
Computation Setup
All the internal calculations are defined and enabled or disabled in the Computation Setup.
Computations must be defined before a survey can begin.
Go to “Settings” on the Controller's menu bar and select “Computation Setup” in order to open the Computation Setup.
All available computations, objects, systems and sensors are shown in the object tree in the middle pane.
Expand the tree structure by selecting the plus sign in front of an object or system.
Computation Settings are not the focus of this Howto. The following is a brief outline of dredging related settings. For a more detailed explanation of computations please refer to:
- Help pages, in particular the Computation Setup pages.
- How-to Computation in the Knowledge Base, in particular How-to Computation Setup.
Dredge Head Models




When going offline the active shape and model are stored in the template so that always the latest is available.
This functionality can be useful for hydraulic cranes that change buckets.
Please refer to How-to Dredgehead Models for further information about changing the dredging tool while Online in data acquisition mode.

Return to top of page.
Return to Backhoe Dredger - Online.
Typical Computation Settings
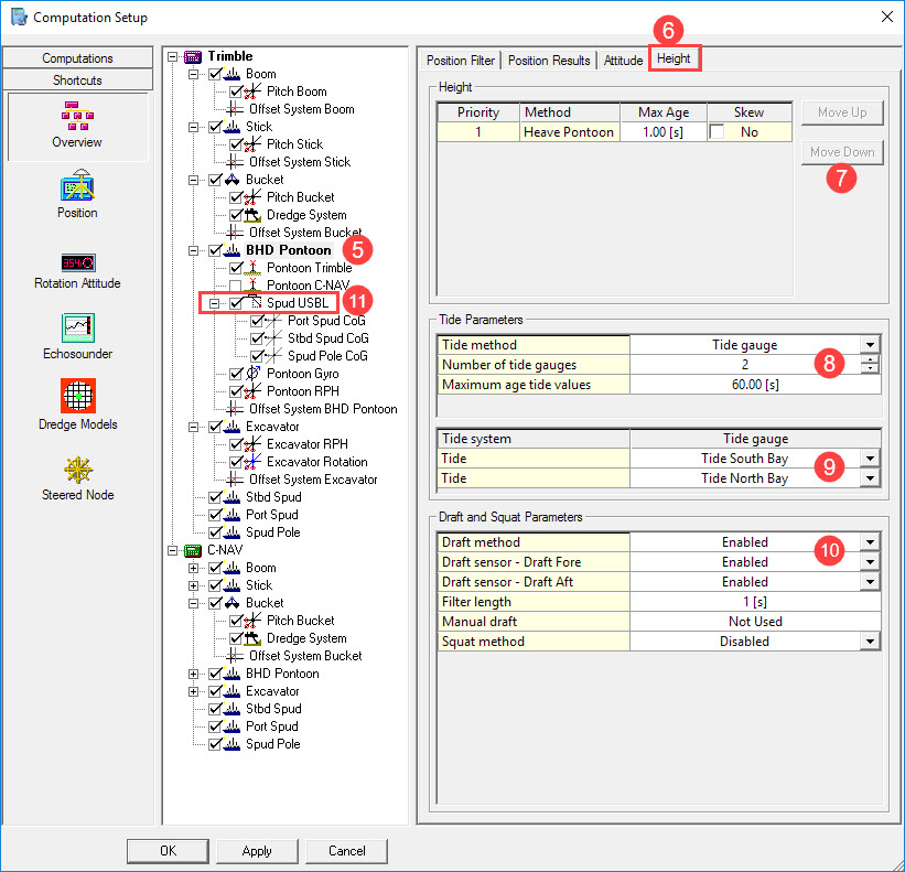
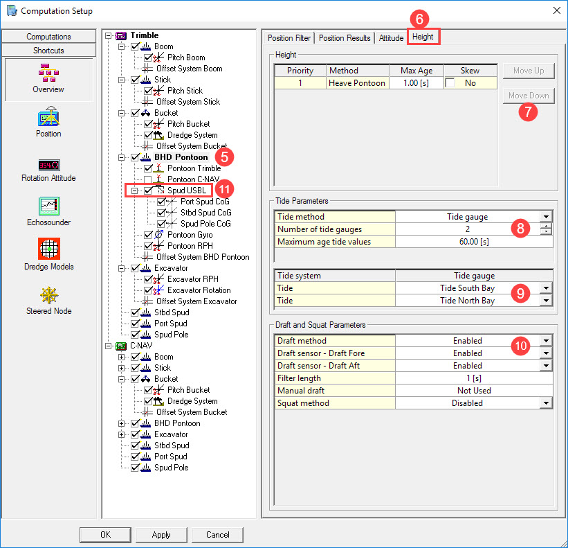
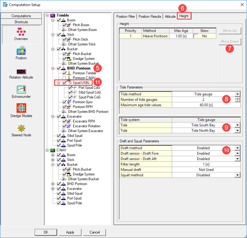
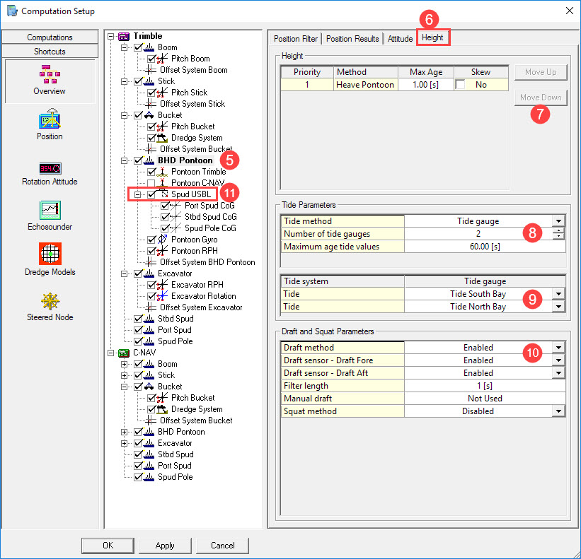
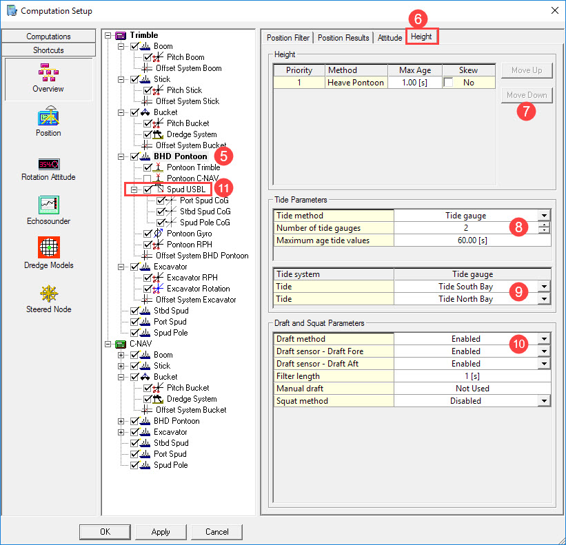
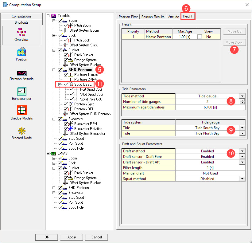
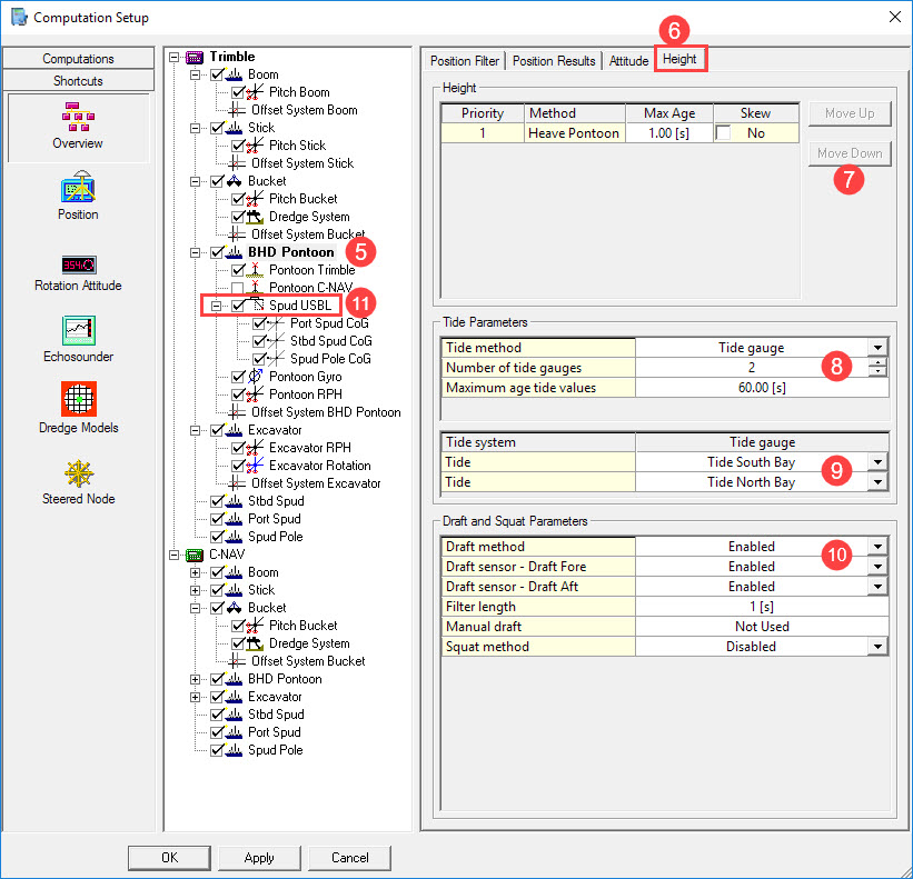
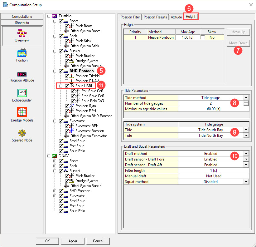
A standard computation setup for a BHD looks something like this dialog which gives an overview of the computation(s).

It is wise to create a computation for each available positioning system. Then, if the primary computation fails because of a failure in the positioning system, the software will automatically switch over to the secondary computation with a different positioning system selected.
Take the following steps in order to check the most common settings in the computation.









With two or more tide gauges Auto Select automatically uses the two nearest stations in the area, based on KP values along a route and the current vessel position.
If only one station is selected, the nearest is searched for continuously.
Data which is too old or which is of bad quality (QI < 0) will be ignored.


A list of draft sensors that can be enabled or disabled is shown. It is only possible to enable a draft sensor when it was added to the Database Setup.
If no draft sensors are defined, or all sensors are disabled, then Manual draft is used.
A Draft sensor data can be very noisy; therefore it is useful to set a filter length. Draft observations are filtered using a median filter, which takes the statistical median over all observations in the filter time period. This filter time period can be entered here as filter length in seconds. Minimum filter length is 1second, maximum is 600 seconds..
The draft value is relative to the draft reference defined in the Database Setup's 'Object Definition'.
Draft algorithm
Draft is calculated in the height aiding driver. One single draft value valid for the COG is calculated per object.
Every QINSy heartbeat update (0.25 seconds) a new draft value is calculated. The following steps are taken in the calculation process:

The Draft for time T0 is required.
- Raw data buffer is maintained for every sensor.
- Retrieve observations for period T0 - FilterLength to T0. (Every draft observation is already lever arm corrected for the object attitude valid for the observation time).
- Take the median draft value from this period for every sensor.
- For multiple sensors create an average value from the median values. This average value can now be seen as the mean draft for the object.
Refer to Howto Height - Tide and RTK for an in-depth explanation of height aiding.



If using a depth observation for the dredging tool only the horizontal observations are required. Therefore deselect the Z observation, and enable the depth observation by selecting the tick box in the item tree.
In the example, a bucket is the dredging tool for which position is calculated within the software using angles. However, the carriage spud pole is positioned by USBL. If the Z value is a meaningful number, check the tick boxes. If only the horizontal position is needed, the boxes can be unchecked.




When accurate height is selected the height from the GPS receiver will be used; this will overrule all height related components such as tide and draft.
In most cases the height will be set to unreliable, and tide and draft observations will be used in order to calculate the correct height. These settings will not affect the height of the dredge head.
Refer to Howto Height - Tide and RTK for an in-depth explanation of height status.
Return to top of page.
Return to Backhoe Dredger - Online.