Qinsy 9.4.2 - Improvements
On this page:
Drivers - Output - Generic - Stop the output of data when there is no valid data
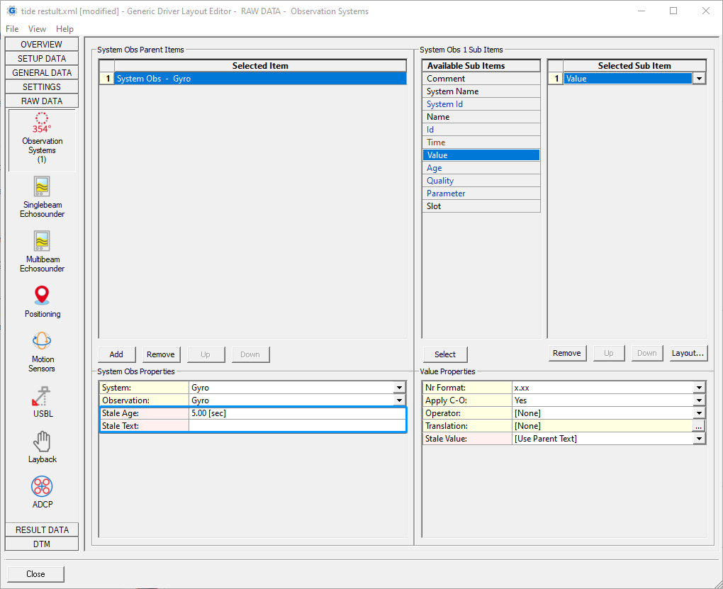
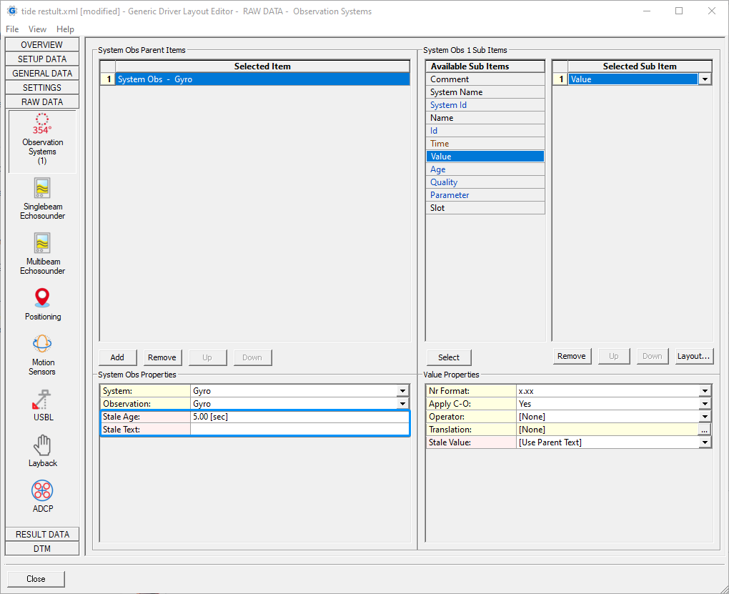
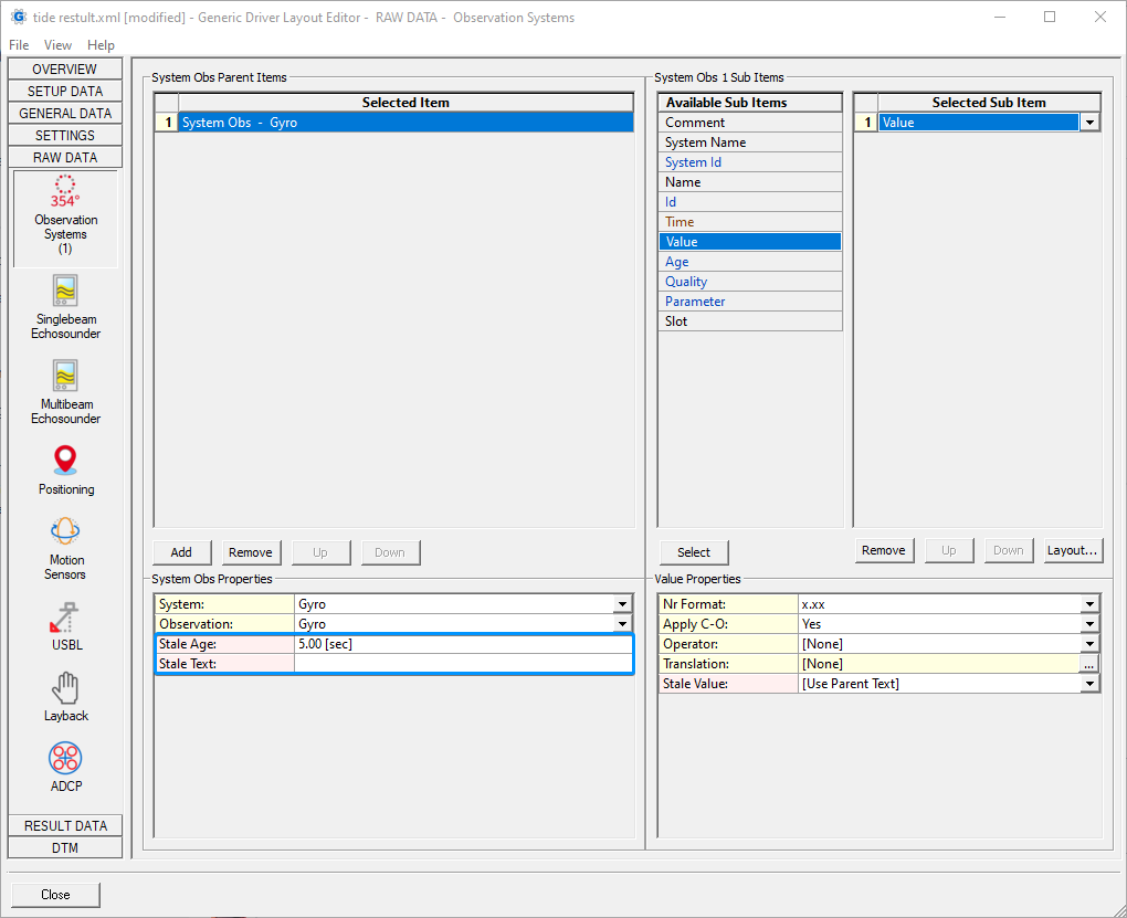
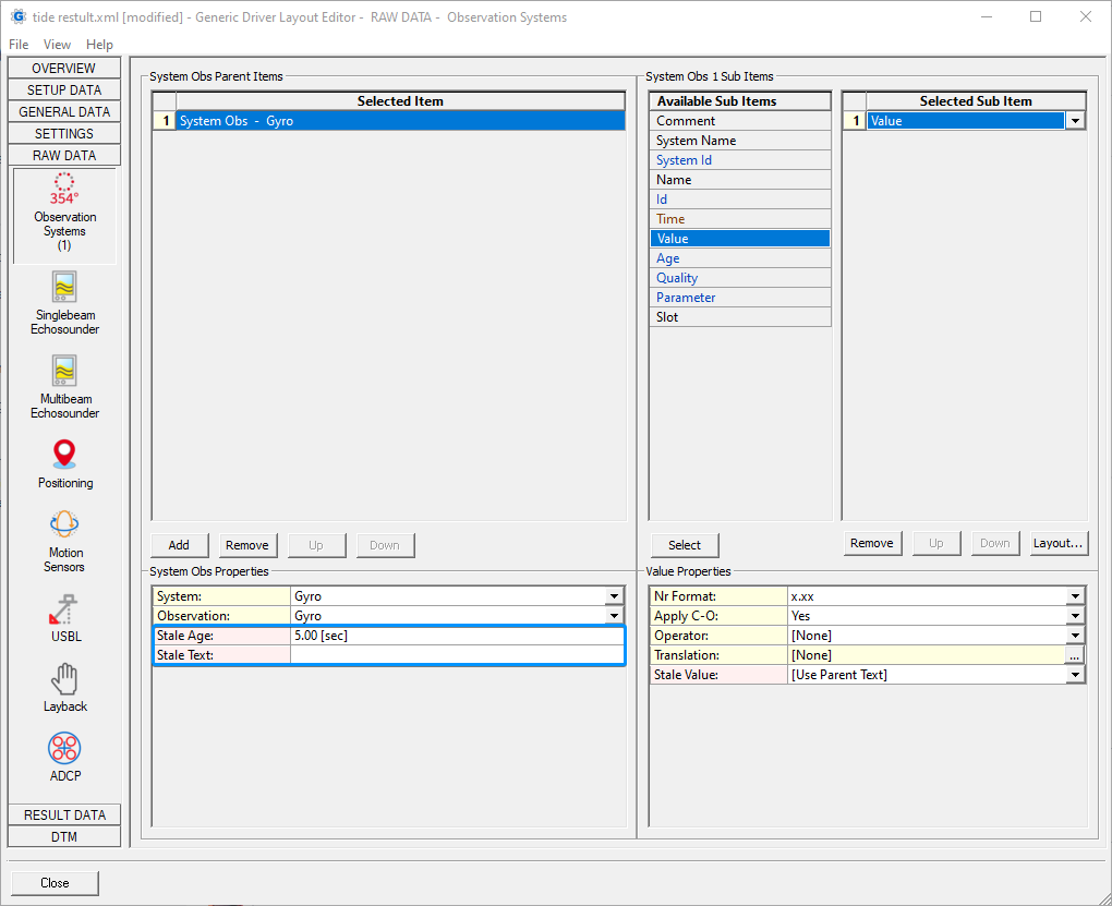
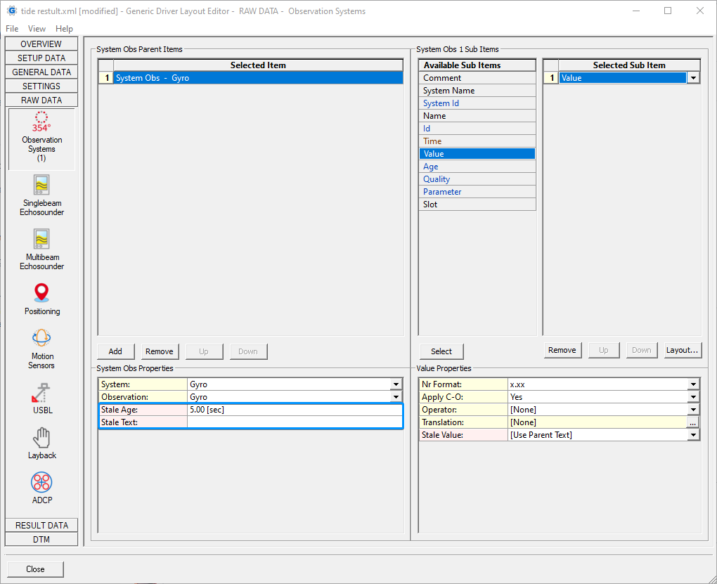
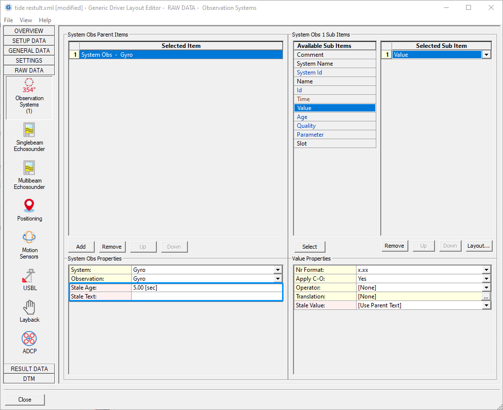
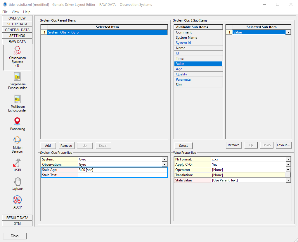
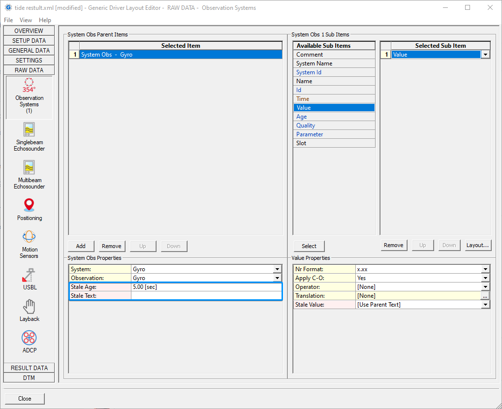
Note that various items shown in a Generic Display already had a Stale Age property: the color would change when becoming stale.
Now these items, when selected for Generic Output or Generic ASCII Logging, also support Stale Age checking.
Of course these items can't change their color but instead the user can define a Stale Text which will replace the last known value in the output.
You can check in the following page, which generic items support this.
How does it work
The Stale Age can be enabled by entering a value. When it is set to zero, it will not be used.
The default Stale Text is empty, but it is possible to enter your own text.
By entering #V, the last valid output will be sent. So this would then be how it worked before.
The Stale Text can also be set per sub item if needed.
Online - Computation - Tide - Change label "Disabled"
With Qinsy 9.4.1, the option to set up tide strategies in priority order was introduced.
One of the options was called "Disabled", but it was not entirely clear that the strategies below it would then not be used.
Therefore, the text was updated to what you can see below.

Online - Controller - Add option to show active tide strategy
In Qinsy 9.4.2 it is now also possible to show the active Tide Strategy in the Controller.
In case you do not see it, you can either change (right mouse click) the layout to Extended or you can create your own User defined layout.
Improvements as listed in the Feedback project