Workflows QPS - SIS-5
Introduction:
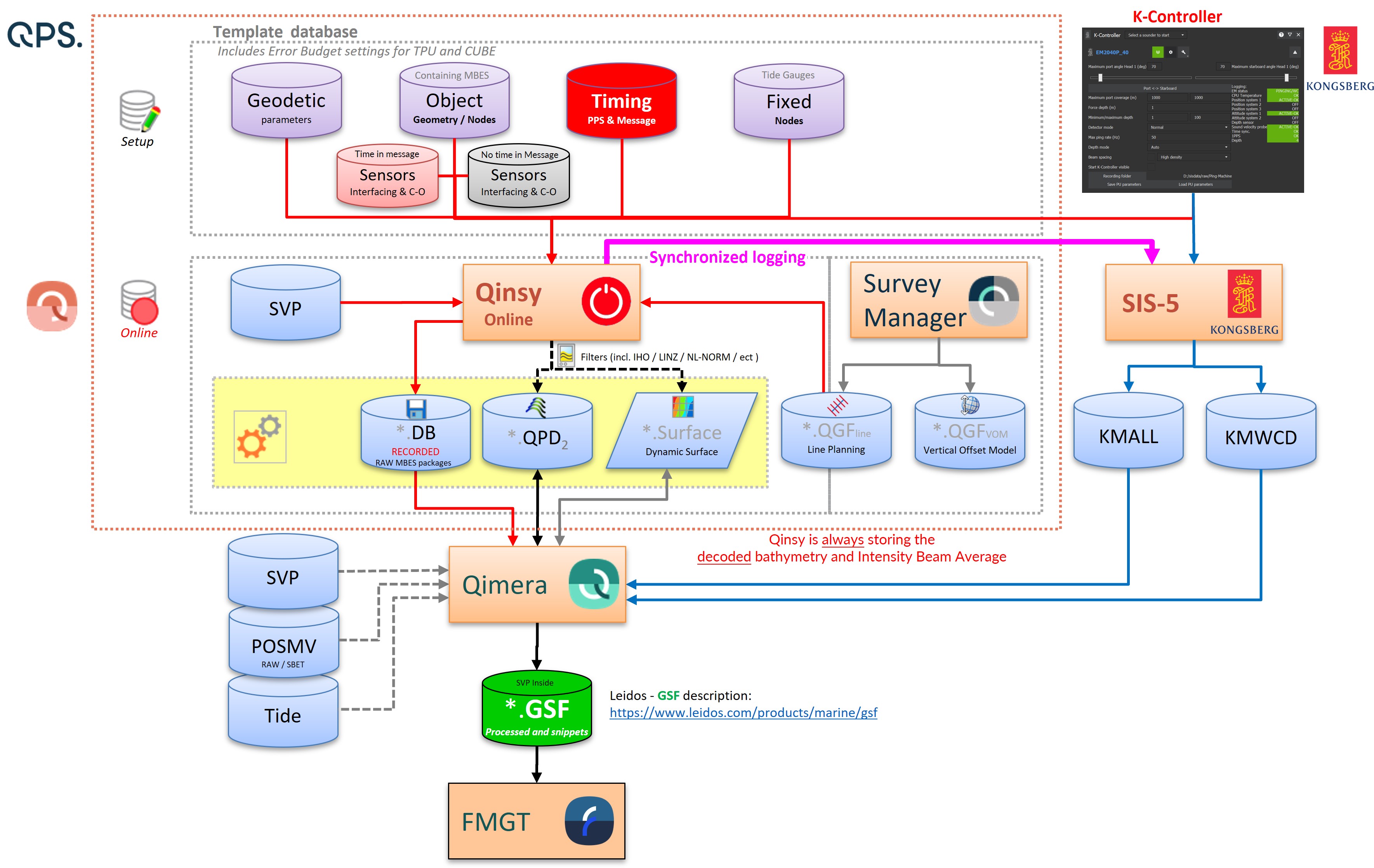
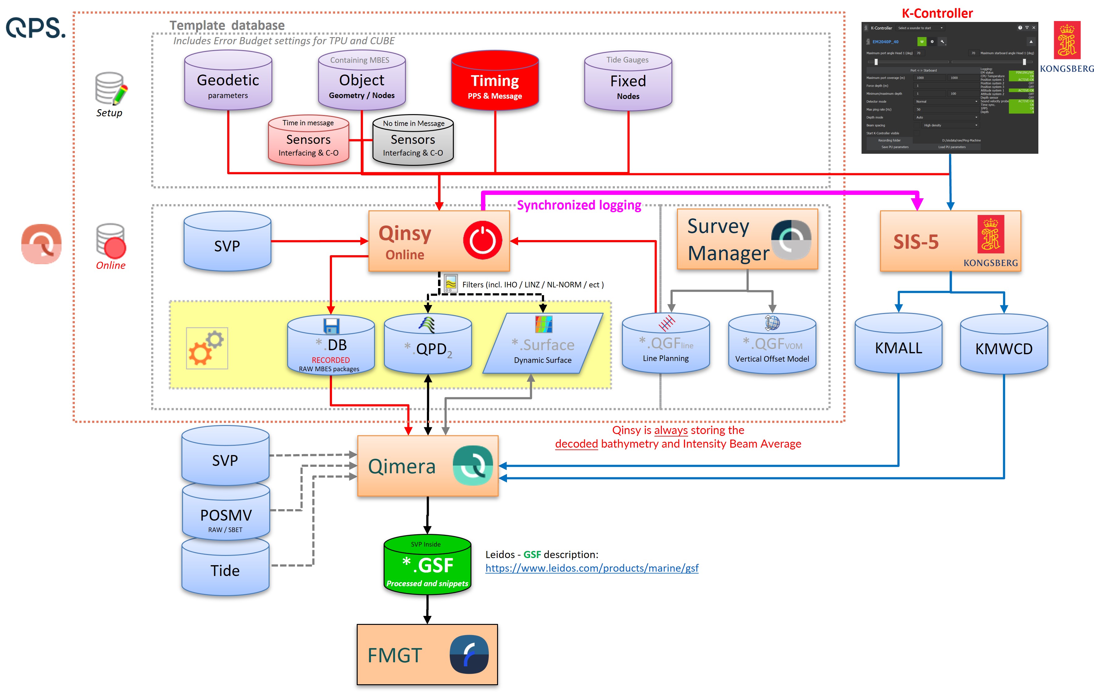
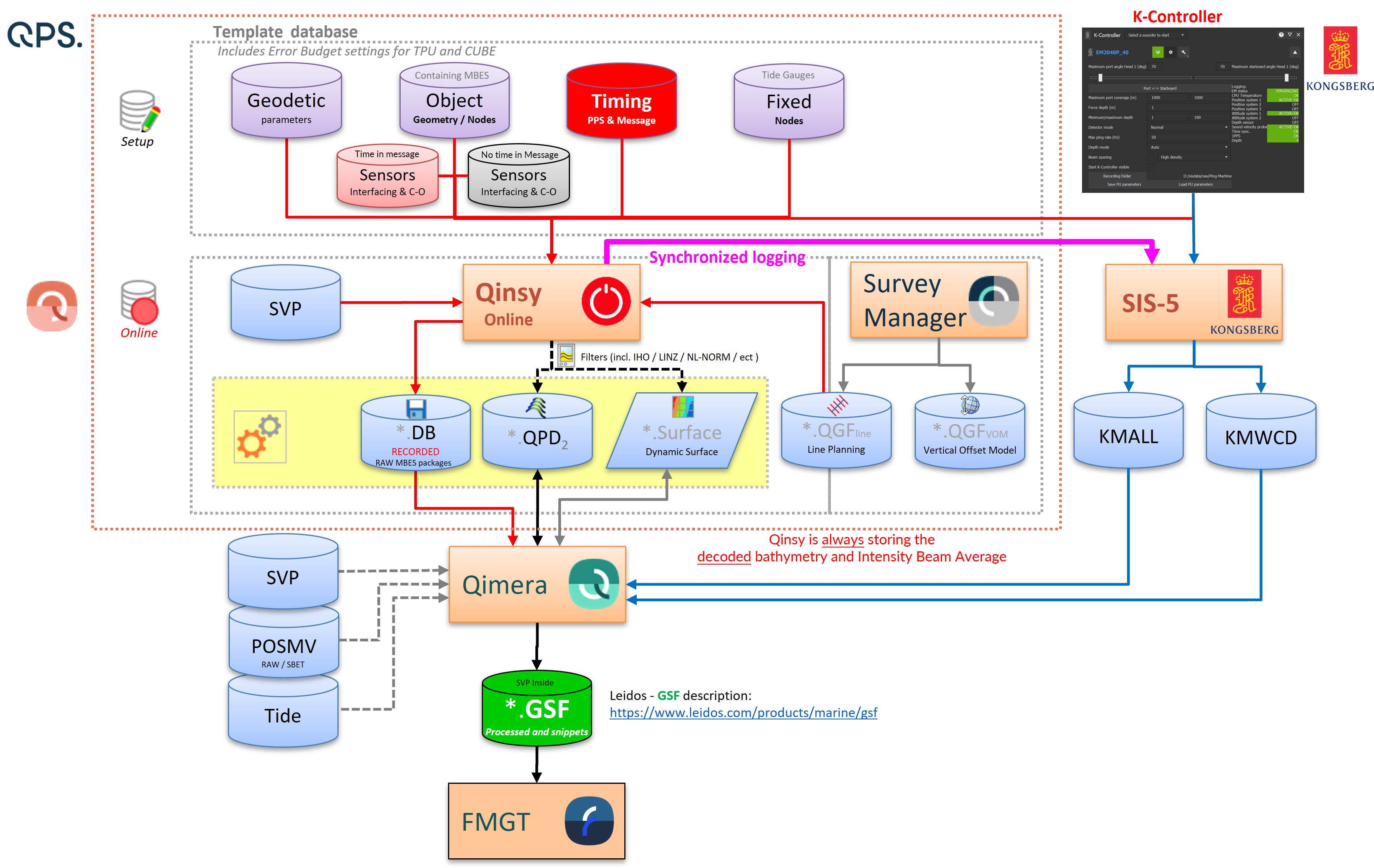
There are multiple ways to work with QPS products and Kongsberg SIS-5.
Below is an example where Qinsy and SIS-5 are both recording data:

In the above case both Qinsy and SIS-5 are recording RAW records.
Qinsy recoding RAW data packages
In the Template setup of Qinsy you need to select a preset to make sure you will record the correct RAW data formats to be stored for your targeted workflow(s) and deliverables:

Note that in the above picture both options are “Enabled” by default when selecting the highlighted preset. Please pay attention to for what purpose they the are enabled:
Storage
Raw Bathymetrie and Seabed Image Storage (Intensity Beam Time Series) are stored.
Usage
Water Column Usage is enabled, which means its available Online for displaying, but its not automatically stored and a warning is shown in the Qinsy Controller Online.
To record the WCD (aka Mid Water) you will need to enable the recording Online in:
Controller - Session Setup - Database - Storage Options:
Synchronize SIS-5 recording
For those that would like to use the:
KMALL
Bathymetry
Intensity Beam Average
Intensity Beam Time Series (Seabed Imagery)
ect
KMWCD
Water Column Data
You can choose to synchronize the SIS-5 logging with the Qinsy recordings and record the native Kongsberg files for processing in other software or when you want to do detailed research and access to all the KM information
Reducing Qinsy DB size
When you are:
Already synchronizing the SIS-5 recording and want to use KMALL and KMWCD for further processing and research.
Just doing bathymetry surveys.
You might just want to record Bathymetry and Intensity Beam Average (one backscatter value per beam) and do not need to record the RAW data packages send by the Multibeam Echosounder System...

In the above case Qinsy is still recording Bathymetry and Intensity Beam Average, but in only the QPS record format in the DB. It than no longer stores the RAW data packages. It reduces the size of the Qinsy recorded database files (*.db) and you can still enable the WCD usage when you want to display the WCD in Qinsy, without increasing the DB size.
Workflows and deliverables:
Please have a look at:
https://qpssoftware.scrollhelp.site/qinsy/9.5/workflows-qinsy-to-sonarwiz
https://qpssoftware.scrollhelp.site/qinsy/9.5/workflows-qps-caris
https://qpssoftware.scrollhelp.site/qinsy/9.5/qinsy-fledermaus-workflow-watercolumn-data
https://qpssoftware.scrollhelp.site/qinsy/9.5/qinsy-fledermaus-workflow-backscatter-processing
If you have other workflows you would like us to include, then please reach out with your documented workflow to support via our support portal.