Skip to main content
Skip table of contents

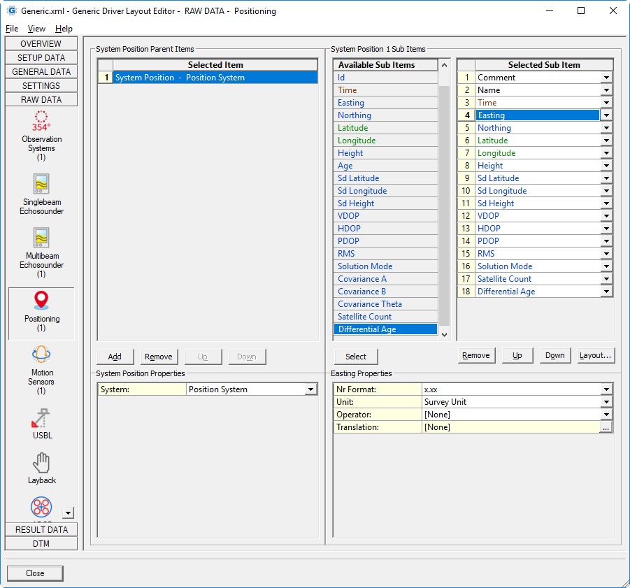
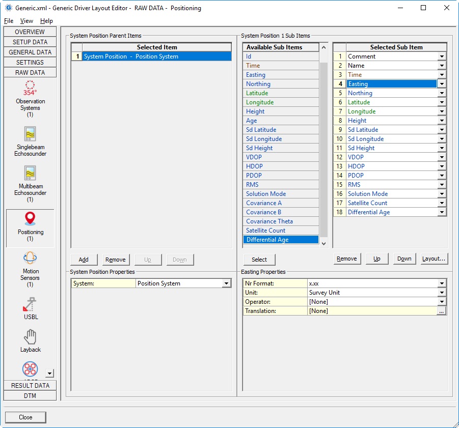
Positioning



Parent Item
System:List with all available position navigation systems that exist in the current selected Qinsy database
(see General Layout Information about loading a Qinsy database).
Sub ItemDescriptionValue TypeProperties
CommentUser-defined free texttext
 Name Name of the Position Navigation System, as defined in Databaes Setuptext
 Time Time of the last raw updatetime
 Easting The latitude, longitude and height, as outputted by the system, converted to grid co-ordinates, and always on current survey datumdouble
 Northing The latitude, longitude and height, as outputted by the system, converted to grid co-ordinates, and always on current survey datumdouble
 Latitude Latitude as outputted by the systemgeo
 Longitude Longitude as outputted by the systemgeo
Height 

Height as outputted by the system.
Notice that the vertical datum reference is as defined in the system's setup in Database Setup

double



 Age

The difference between the triggering time and the time of the last raw update (see above).
Normally always a positive value in seconds.

Note that the Age value for export will be the difference between the time of the current observation and the previous exported one.

Formula:

  • Online  (Generic Display, Generic Output Driver, Generic ASCII Logger)
    Age = Triggering time - Observation time
  • Offline (Generic Export)
    Age = Observation time - Previous observation time
double



 Sd Latitude

The standard deviation of the latitude, as outputted by the system.
Notice that not every positioning system may output an Sd, in that case the value will be empty.
Consult the Drivers & Interfacing manual to see if this item is supported by the selected system/driver.

double



Sd Longitude

The standard deviation of the longitude, as outputted by the system.
Notice that not every positioning system may output an Sd, in that case the value will be empty.
Consult the Drivers & Interfacing manual to see if this item is supported by the selected system/driver.

double



 Sd Height

The standard deviation of the height, as outputted by the system.
Notice that not every positioning system may output an Sd, in that case the value will be empty.
Consult the Drivers & Interfacing manual to see if this item is supported by the selected system/driver.

double



 VDOP

The Vertical Dilution Of Precision, as outputted by the system.
Notice that not every positioning system may output DOP's, in that case the value will be empty.
Consult the Drivers & Interfacing manual to see if this item is supported by the selected system/driver.

double



HDOP 

The Horizontal Dilution Of Precision, as outputted by the system.
Notice that not every positioning system may output DOP's, in that case the value will be empty.
Consult the Drivers & Interfacing manual to see if this item is supported by the selected system/driver.

double



 PDOP

The Position Dilution Of Precision, as outputted by the system.
Notice that not every positioning system may output DOP's, in that case the value will be empty.
Consult the Drivers & Interfacing manual to see if this item is supported by the selected system/driver.

double



RMS 

The Root Mean Square (1 Sigma, 68% Level).
The value as outputted by the selected Positioning System, or when this is not outputted, it will be calculated using the standard deviations of the lat, lon and height:
Formula:
RMS = SquareRoot ( Sd Lat * Sd Lat + Sd Lon * Sd Long + Sd Height * Sd Height )

double



Solution Mode

Solution mode (a.k.a. Calculation Mode or Position Mode).
A integer value as outputted by the selected Positioning System.
Consult the selected system/driver description in the Drivers & Interfacing manual to see what this value means.
Notice that this value can be used/monitored using other QINSy Displays:

  • In a Position System Display it is called 'Solution Mode' in the Quality group
  • In an Alert Display, you may define a Raw Data Alert 'Solution mode outside limit'
  • In a Node QC Display, it is called 'Solution Mode' in QC Parameters
  • In the Controller Computation Setup you can find it as 'Solution Mode' under the System Thresholds
integer



Covariance A 

The Semi-Major Axis (1 Sigma, 68% Level)
The value as outputted by the selected Positioning System, or when this is not outputted, it will be derived from the standard deviations of the lat or lon:
Formula: Covariance A = Sd Lat, if Sd Lat >= Sd Lon, else Sd Lon.

double



Covariance B

The Semi-Minor Axis (1 Sigma, 68% Level).
The value as outputted by the selected Positioning System, or when this is not outputted, it will be derived from the standard deviations of the lat or lon:
Formula: Covariance B = Sd Lon, if Sd Lat >= Sd Lon, else Sd Lat.

double



Covariance Theta

Direction of the Semi-Major Axis (1 Sigma, 68% Level).
The value as outputted by the selected Positioning System, or when this is not outputted, it will be derived from the standard deviations of the lat or lon:
Formula: Covariance Theta = 0° (true north), if Sd Lat >= Sd Lon, else 90° (true east)

double



Satellite Count

The number of satellites used, as outputted by the system.
Notice that not every positioning system may output the satellite count, in that case the value will be empty.
Consult the Drivers & Interfacing manual to see if this item is supported by the selected system/driver.

double



Differential Age

The age of the differential corrections, as outputted by the system.
Notice that not every positioning system may output an age, in that case the value will be empty.
Consult the Drivers & Interfacing manual to see if this item is supported by the selected system/driver.

double



JavaScript errors detected

Please note, these errors can depend on your browser setup.

If this problem persists, please contact our support.